|
<< Clique para Mostrar o Sumário >>
Comando Discreto |
1.Clique com o botão direito do mouse no objeto Bomba1 da Estação Planta1 da Rede de Distribuição de Água Sistema1 e selecione a opção Adicionar - Commands.

Opção de adicionar a pasta Commands
2.Clique com o botão direito do mouse na pasta Commands e selecione a opção Inserir - Comando Discreto.
3.Modifique o nome deste Comando Discreto para "ComandoEstadoBomba" e selecione o valor *PumpState na propriedade CommandType.

Propriedade CommandType
4.Modifique o nome da Unidade de Comando existente neste Comando Discreto para "Ligar", selecione o valor TurnOn na propriedade CommandName e adicione o Tag de Comunicação EstadoBomba1 do Driver1 na propriedade OperateWriteTag.

Unidade de Comando Ligar
5.Clique com o botão direito do mouse no Comando Discreto ComandoEstadoBomba e selecione a opção Inserir - Unidade de Comando.
6.Modifique o nome desta Unidade de Comando para "Desligar", selecione o valor TurnOff na propriedade CommandName e adicione o Tag de Comunicação EstadoBomba1 do Driver1 na propriedade OperateWriteTag.

Unidade de Comando Desligar
7.Clique com o botão direito do mouse no objeto Valvula1 da Estação Planta1 da Rede de Distribuição de Água Sistema1 e selecione a opção Adicionar - Commands.
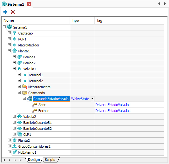
8.Adicione um Comando Discreto na pasta Commands, modifique o nome deste Comando Discreto para "ComandoEstadoValvula" e selecione o valor *ValveState na propriedade CommandType.

Propriedade CommandType
9.Adicione duas Unidades de Comando no Comando Discreto ComandoEstadoValvula, chamadas "Abrir" e "Fechar", e configure a propriedade CommandName destas Unidades de Comando com os valores Open e Close, respectivamente.
10.Adicione o Tag de comunicação EstadoValvula1 do Driver1 na propriedade OperateWriteTag das Unidades de Comando Abrir e Fechar.

Unidades de Comando