|
<< Clique para Mostrar o Sumário >>
Comando Setpoint |
1.Adicione um Comando Setpoint na aba Comandos do objeto Configuração do Water e configure-o conforme a figura a seguir.

Comando Setpoint
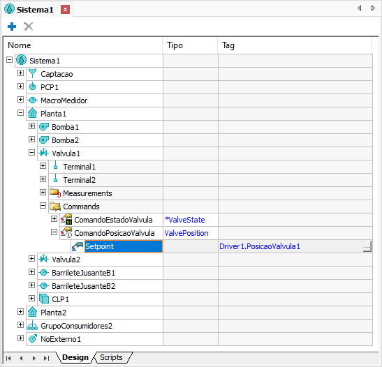
2.Adicione um Comando Setpoint na pasta Commands do objeto Valvula1 da Estação Planta1 da Rede de Distribuição de Água Sistema1.
3.Modifique o nome deste Comando Setpoint para "ComandoPosicaoValvula" e selecione o valor ValvePosition na propriedade CommandType.

Propriedade CommandType
4.Na Unidade de Comando existente neste Comando Setpoint, selecione o Tag de Comunicação PosicaoValvula1 do Driver1 na coluna Tag da aba Design, conforme a figura a seguir.

Coluna Tag da Unidade de Comando